3ds max用の流体プラグイン「FumeFX 7.0」がリリースされました。
https://www.afterworks.com/FumeFX.asp
価格
FumeFX Workstation
- 1年間サブスクリプション : $365
- 2年間サブスクリプション : $595
FumeFX Simulation
- 1年間サブスクリプション : $95
FumeFX 7.0
3ds Max用の強力で多機能なVFXソリューション。生産性を向上させ、卓越した結果を提供するために設計されています。
FumeFX Overview
FumeFXは、3ds Max用のマルチフィジックスプラグインで、流体力学とノードベースのシステムを統合し、GPU液体、海洋、パーティクル、ロープ、剛体動力学、布、ソフトボディ動力学、膨張式ソフトボディ、ボックセルグリッド操作、FumeFXシミュレーションとソースへのノードベースのアクセス、キャラクターアニメーション制御などを含む機能を提供します。
170種類を超える即座に使用可能なノードを活用することで、アーティストはFumeFXパッケージ内において、これまで以上に効率的かつコスト効果的に、完全に新しいビジュアルエフェクトを直接作成できます。現代的なノードベースのワークフローを使用してFumeFXシミュレーションを制御したり、既存のキャッシュを修正したりすることで、無限の可能性が拓かれます。
アーティストは、Arnoldポイント、スプライン、インスタンス、ボリューム、カスタムチャネル、プロシージャル機能の直接サポートから恩恵を受けることができます。
FumeFX 7の新機能紹介動画
FumeFX 7は、3ds Max専用に開発されたGPU加速型海洋シミュレーションシステム「NodeWorks Ocean」を新たに搭載しました。スペクトルベースの波モデル、適応型メッシュ、リアルタイムの泡、飛沫、気泡効果により、物理的に正確な海洋表面を再現します。オブジェクトは真の双方向結合を通じて水と自然に相互作用し、波紋、波紋、浮力による動きを生成します。アーティストは波の種類をレイヤー化し、ノイズとシームレスにブレンドし、繰り返しを排除することで、映画のような結果を実現できます。以前のリリース同様、サブスクリプションモデルにより継続的な開発が保証され、業界の進化するニーズに対応するため、定期的なアップデート、改善、新ツールが提供されます。
火、煙、爆発
強力なFumeFXシミュレーションシステムを使用して、高品質なシミュレーションを作成できます。
火と煙
FumeFXのシミュレーションコアは、最小限のシミュレーション時間で高い現実感を実現するため、継続的に改善と最適化が施されてきました。映画制作、ビデオゲーム、広告業界など、現実的な火と煙の表現が求められる分野で17年以上にわたり成功を収めてきた実績が、ユーザーが信頼できる流体シミュレーションパッケージの形成に貢献してきました。風になびくキャンドルの炎から、2012年の映画のような街区全体の破壊シーンまで、FumeFXは予算内かつ期日通りにシーンを完成させるお手伝いをします。
レンダリング
FumeFXには、Arnoldレンダラーとその高度なノードセットを完全にサポートする「Explosion Preprocess」オプションセットが搭載されており、ハリウッド映画のような迫力のある火球を驚くべき現実感で作成可能です。

酸素による燃焼
FumeFX内のFireモデルは、燃焼プロセスに酸素を組み込みます。この新しい要素は、燃焼プロセスを創造的に制御する多様な新たな方法を可能にします。

渦度
さまざまな渦度モデルを追加することで、視覚的に異なる渦の種類を選択でき、FumeFX シミュレーションに独自の見た目と質感を与えることができます。

エフェクター
ほぼすべてのシミュレーションパラメーターとフィールドに対して創造的な制御を可能にします。エフェクターを使用すれば、速度に基づいて渦度を制御したり、他のチャネル値に基づいて煙を生成したりすることが簡単です。エフェクターはチャネルデータを次のレベルへ進化させます。

レンダリング・ワープ
特殊効果の作成や最終アニメーションの微調整など、どのような作業においても、レンダリング・ワープは無限の可能性を解き放ちます。このFumeFXの革新的な機能により、ユーザーはベンド、ツイスト、FFDなどの空間変形をキャッシュされたシミュレーションに適用し、その結果を3ds Maxのビューポートやレンダリング画像で直接確認できます。

N-Sim
これは非常に効率的な時間節約ソリューションです。このツールを使用すると、ユーザーは複数の重なり合うグリッドを同時にシミュレートでき、すべてのフィールドが重なり合うグリッド境界間で自動的に伝播されます。

ウェーブレットタービュランス
既存のFumeFXシミュレーションに詳細を追加する作業は、これまでになく簡単になりました。これは、グリッド解像度を向上させるための高速でメモリ効率が良く、予測可能な方法です。

ポストプロセシング
ポストプロセシング機能を使用すると、キャッシュの再同期、レンダリングワープのベイク、さまざまな形式間の変換、またはワークフローで不再要となったチャンネルを除外することでキャッシュの取得を最適化し、ディスク容量を節約できます。

GPU ビューポート
GPU 加速ビューポートは、シミュレーションの外観と動作に関する即時フィードバックを提供するため、レンダリングと同等の品質の画像を生成します。多くの利点のうち、シミュレーション中にシーンオブジェクトとの適切なブレンドをサポートし、ビューポートの .png 形式でのエクスポートが可能です。

PhysX GPU 液体
高速で安定したPBD液体体験により、シミュレーションに新たな可能性の世界を解き放ちます。
液体
FumeFX GPU 液体(3ds Max 用)は、小規模な液体シミュレーションに最適なソリューションです。アーティストは、数時間かかっていたシミュレーションを数分で完了させることができ、ワークフローを大幅に効率化できます。当社のPBD液体の最大の特徴は、高速移動や回転するシーンでも液体の体積を維持できる点です。これにより、回転機械、乱流の水、または体積損失が大きなFLIP液体では困難な静止容器などのシミュレーションにおいて特に効果的です。PhysXベースのため、静的、運動学、動的なPhysXオブジェクトと相互作用し、アーティストが幅広いビジュアル効果を実現しやすくなります。NodeWorksとの完全な統合により、アーティストは創造プロセスを強化するための強力なツール群にアクセスできます。Arnoldレンダラーとの統合により、Arnold PointsまたはArnold Volumes形式で、フォームレンダリングのサポートが標準で提供されます。
RBD相互作用
現代のノードベース環境において、液体とPhysX剛体動力学の完全な双方向結合を実現。FumeFXパッケージから離れることなく、液体設定をVoronoi分割された壁を引き裂くように設定できます。

GPU パワー
PhysX PBD 液体技術を搭載した FumeFX は、nVidia GPU を利用して小規模なシーンでほぼリアルタイムのパフォーマンスを実現します。nVidia GeForce RTX 3080グラフィックカードが推奨されますが、GeForce RTX 4090(24GBメモリ搭載)は3ds Maxでの高速液体シミュレーションにおいて最高のパフォーマンスを提供します。GPU加速により、FumeFX PBD液体シミュレーションは従来のCPUベースのシステムに比べてより高速なシミュレーションを実現し、アーティストがビジュアルの完成度を向上させるための時間を確保できます。

メモリキャッシュ
従来の「キャッシュをディスクに保存する」アプローチとは異なり、メモリキャッシュはアーティストのワークフローを大幅に高速化するという大きな利点を提供します。これにより、3ds Maxのビューポート内で滑らかな液体シミュレーションのプレビューとシームレスなリアルタイム再生を直接実行することが可能です。

メッシュ生成
ISurfは完全にマルチスレッド対応であり、Zhu-Bridsonや異方性モデルを含むさまざまな等値面再構築アルゴリズムをサポートしています。フィルタリングオプションにより、アーティストはメッシュ全体を滑らかにしたり、粒子速度に基づいてフィルタリングマスクを使用して特定の領域をターゲットにしたりできます。通常、最も詳細な部分は液体速度の高い領域に存在するため、速度ベースのフィルタリングマスクを適用することで、それらの領域の詳細を保持できます。

フォース
FumeFXまたは3ds Maxのフォースを活用し、シーン内の液体の動きを精密に制御できます。さらに、アーティストは強力なSpline Forceノードを利用することで、液体を指定されたパスに沿って正確に誘導することが可能です。自然の流れのシミュレーションや複雑な効果の創作いずれの場合でも、これらのツールはアーティストが液体のダイナミクスを正確かつ容易に形作ることを可能にします。

フォーム
カスタマイズ可能な基準に基づいてフォームを追加し、浮力と持続性を調整することで、ご希望の見た目を実現できます。

フェーズ
異なる液体フェーズのサポート。各相は独自の液体特性と色を持つことができます。

レンダリング
液体はISurfを使用して直接的なモーションブラー対応でメッシュ化され、泡はArnoldの球体またはボリュームとしてレンダリング可能です。

海洋
GPU加速型スペクトルベースの海洋モデルとオブジェクトダイナミクス。
海洋
FumeFX 7で導入されたNodeWorks Oceanは、3ds Maxアーティスト向けに強力なスペクトルベースのプロシージャル波生成機能を提供し、動的な泡、泡の飛散、および飛沫パーティクルをサポートします。専用のOcean Dynamicsノードを搭載し、オブジェクトの相互作用をシミュレート。現実的な波紋や衝撃による泡の生成を実現し、浮遊するオブジェクトが海洋表面に自然に反応するように設計されています。Ocean SpectrumはCUDA GPU技術で加速され、PhysX剛体シミュレーションとシームレスに統合されており、制作プロセス全体でリアルタイム性能と大幅な時間短縮を実現します。
スペクトル海洋波
NodeWorks Oceanは、スペクトルモデルを使用し、GPU加速による現実的なプロシージャル海洋波を生成します。目立つタイリングなしに、複数のスペクトルノードをレイヤー化し、Perlinノイズマスクとブレンドすることで、穏やかな水面から荒れた海まで、3ds Max内で直接ローカルなバリエーションを作成できます。

レイヤー ド・スペクトラム
NodeWorks Ocean では、単一のシミュレーション内で無制限の Ocean Spectrum ノードをレイヤリングすることができ、波の形と挙動を精密に制御できます。スペクトラムは Perlin ノイズを使用してブレンドでき、局所的な風が広範な波のパターン上に小さな擾乱を加える際に、高周波の詳細をマスクするのに最適です。

泡、気泡、およびスプレー
泡、気泡、およびスプレーのパーティクルは、スペクトル波動運動から生成され、海洋表面に現実感と細やかな詳細を加えます。これらのパーティクルは、波の速度と表面との相互作用に自然に反応し、現実の海洋の動的な複雑さを再現します。これらのパーティクルはArnoldポイントとしてレンダリングされ、Arnoldユーザーデータ(パーティクル年齢、速度など)に対するNodeWorksの完全なサポートが提供されます。

ボートの波紋
波紋の強度に基づいて、泡と気泡のパーティクルを生成する現実的なボートの波紋を再現します。気泡は自然に海面に向かって上昇し、徐々に泡へと変化していきます。このシミュレーションでは、泡の細胞パターンを作成する機能もサポートしており、シーンにさらなる現実感を加えることができます。

海洋動力学
動的なボートの波紋、雨滴の波紋、その他の局所的な表面擾乱をシミュレートします。双方向結合機能を搭載し、物体が海洋表面に影響を与え、その反作用として浮力作用を受ける仕組みです。NodeWorks PhysXを使用して剛体衝突をシミュレートするか、Fibersを使用してロープ、チェーン、アンカーの現実的な張力と接続挙動を再現できます。

浮遊パーティクル
任意のパーティクルグループを海洋表面に配置し、波の動的運動に従って移動させます。これらの浮遊パーティクルを詳細なISurfメッシュに変換し、FumeFX用の完全な動的火炎と煙のソースとして直接使用できます。

雨の波紋
パーティクルを使用して、海洋表面に現実的な雨の波紋を生成します。この効果はリアルタイムでシミュレートされ、メモリキャッシュ機能をサポートしているため、即時の再生が可能です。この機能は、フル流体シミュレーションの重い計算コストを回避しつつ、細かな表面相互作用を追加します。

ファイバー
NodeWorks Fibers シミュレーションはOcean Dynamicsとシームレスに統合され、浮力とファイバーのコンストレイントが自然に相互作用します。これにより、波の動きに反応するロープ、チェーン、および係留された物体の現実的なシミュレーションが可能になります。

ノードベースのVFX
3ds Max内でノードの力を活用するため、現代的で統合されたノードエディターを使用します。
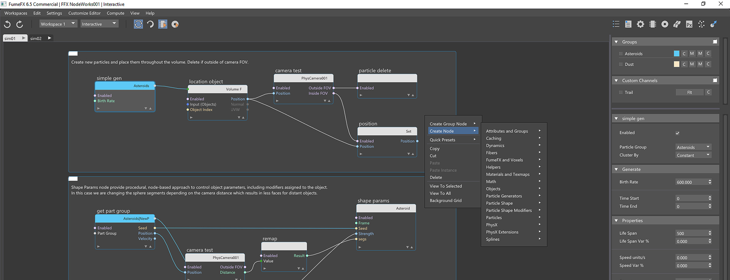
NodeWorks
NodeWorksは、FumeFX 6のリリース向けに開発された完全新規のノードベース型マルチフィジックスシステムです。GPU Liquids、Ocean、Dynamics、FumeFX、Voxels、C# スクリプティング、Fibers、PhysX、Splines、Shapes、Mathなど、17の機能グループに分類された170を超える即使用可能なノードを収録しています。
効率性を追求した設計
NodeWorks エディターは、使いやすさと機能性を両立させることを重視して設計されています。ノードヘッダーとパーティクルグループのカラー表示により、複雑な設定の理解が容易になり、迷いを最小限に抑えます。ユーザーはデータタイプごとに色分けされたピンを表示でき、接続の再割り当てを簡単に行え、新しいノードをスムーズに挿入できます。コメントノードはフローの任意の部分に明確な説明を提供し、完全なコピーアンドペースト機能によりワークフローがさらに効率化されます。

色分けされたピン
ノードのピンはさまざまなデータ型を持つため、推測を避けるために、すべてのノードは現在のデータ型に応じて色分けされたピンを表示できます。接続されたピンは、簡単なマウスドラッグで簡単に再配置できます。

クイックプリセット
数回のクリックだけで、NodeWorksはシーンのオブジェクトを剛体ダイナミクス、布、ソフトボディ、液体、爆発などへ変換できます。必要なノードを自動的に生成し、接続を確立し、選択したオブジェクトを適切なノードに割り当てることで、セットアッププロセス全体を効率化します。

多目的ノード
ノードは接続された入力に応じて機能を変更できます。例えば、Spline Force ノードは位置またはパーティクルを入力として受け付け、ヴォクセル グリッドや PhysX PBD 液体にも適用可能で、アーティストはシミュレーションの制御を柔軟に行うことができます。

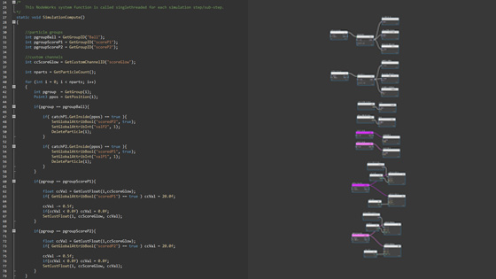
C# スクリプト機能
NodeWorksには組み込みのC#スクリプト機能が搭載されており、ユーザーはFumeFXとNodeWorksにカスタムロジックや自動化機能を拡張できます。ユーザーは外部スクリプトやアセンブリを参照することもでき、モジュール式で再利用可能なコード構造を実現できます。スクリプト環境はマルチスレッド機能をサポートし、パフォーマンスの向上を実現。さらに、自動補完やリアルタイムの構文ヒントなど、開発者向けのツールを装備し、スクリプト作成のワークフローを効率化します。

スクリプトエディター
統合型スクリプトエディターは、構文強調表示、インテリジェントなコード補完、関数パラメーターヒント、エラーブックマーク機能を提供します。これらの機能は、生産性を向上させ、スクリプト開発を効率化する必須ツールです。これらの機能により、ユーザーは構文ではなく論理に集中できる、より直感的なスクリプト作成体験を実現します。

簡単なマルチスレッド処理
C#の並列ループをサポートすることで、システムは完全なマルチスレッド処理を可能にし、伝統的なノードベースの構成と比較して、複雑で計算負荷の高いタスクにおけるパフォーマンスを大幅に向上させます。並列ループは、ユーザーが必要とする際にシンプルなAPI拡張機能で呼び出すことができ、プログラミングを簡素化します。

簡素化されたワークフロー
多くのシナリオにおいて、C# スクリプトはユーザーが明確で読みやすい式で論理を表現できるようにすることで、より効率的なワークフローを実現します。これにより、条件処理が簡素化され、複雑なビジュアル論理チェーンやデータ交換のためのグローバル変数への依存が不要になります。

パーティクル
統合されたPhysX RBD、スプライン、スウォーム、ボロノイ、アニメーションなど、多くの機能を搭載しています。
パーティクル
NodeWorksのパーティクルはグループとクラスターに分類されており、NodeWorks内の布のシミュレーション、ソフトボディダイナミクス、リジッドボディダイナミクス、破断シミュレーションなどの基盤を成しています。パーティクルのカスタムチャネルはArnoldレンダラーのユーザーデータテクスチャと組み合わせて使用でき、これによりパーティクルの属性をシェーディングに容易に活用できます。
ボロノイ破壊
さまざまな組み込みパターン、粒子グループ、およびカスタム破断接触点を使用した高速で堅牢なジオメトリ破壊。

フェイス・シャッター
さまざまなアクティベーション方法を使用して、フェイス/ポリゴンレベルでオブジェクトを徐々に分解します。

群れ
魚の群れ、鳥の群れ、または群れの現実的な行動を、物理パラメーターを直接制御することでシミュレートします。

スプライン
スプラインを使用して粒子をさまざまな方法で接続し、ジオメトリとしてレンダリングするか、Arnold カーブとしてプロシージャルにレンダリングします。

リジッドボディダイナミクス
NodeWorksは、リジッドボディダイナミクスおよび布とソフトボディの衝突処理にnVidia PhysXを採用しています。

Voxelize
流体シミュレーションを含むあらゆる形状を立方体に変換します。

アニメーション
ノードベースの形状アニメーションに対する広範なサポート - 他のイベントに基づいてアニメーションの再生、停止、または切り替えが可能です。

レンダリング
以下の機能に対応しています:Arnoldレンダラーのポイント、カーブ、インスタンス、プロシージャル、ユーザーデータ、FStormインスタンス。

ボクスセルとFumeFX
FumeFXのシミュレーションを完全に制御し、ボクスセルフィールドを作成する自由度。
ボクスセル
ボクスセル関連のノードは、FumeFX シミュレーションとの統合、キャッシュの操作、およびカスタム ボクスセル フィールドの作成を可能にします。各ボクスセルの内容は直接アクセスして変更できるため、無限の可能性が拓かれます。
パーティクルアドベクション
組み込みのParticle Advectノードを使用すると、ユーザーは既存のFumeFXシミュレーションキャッシュまたはカスタム生成されたボックセルフィールド上で、数百万の粒子を容易に移動させることができます。

カスタムフォースフィールド
ノードベースの完全な自由度で、独自のフォースフィールドをスカルプトし、キャッシュして、パーティクルや流体シミュレーションと組み合わせて使用できます。

FumeFX ソースと衝突
ソースは、パーティクル、クロス、リジッドボディダイナミクス、スプライン、NodeWorksのすべての機能と統合され、最高の排出制御を実現します。

グリッドソルバー
グリッドソルバーノードとパーティクルアドベクトノードを組み合わせて使用することで、グリッドデータを動的に設定します。

布、ソフトボディ、インフレータブル
シーンのオブジェクトを布に変換し、FumeFX シミュレーションとの相互作用を確認します。
布とソフトボディ
NodeWorksは、布、ソフトボディ、膨張体の動力学をシミュレートするために粒子ベースのアプローチを採用し、FumeFXの流体シミュレーションと相互作用する多様なビジュアル効果を実現します。組み込みの空気抵抗機能により、風中の布の挙動が現実的に再現され、個々のファイバーは要求に応じて絶対的な精度で破断可能です。塑性機能により、ファイバーは時間経過とともに徐々に劣化するため、外部力に現実的に応答する永久的な変形が生じます。
FumeFX との連携
NodeWorks の最も重要な機能の一つは、FumeFX シミュレーションとの統合です。アーティストは現在、布やソフトボディオブジェクトを FumeFX のソースまたは障害物として使用するための独自のソリューションを利用できます。

布
布は、対象物の表面に3種類の異なる繊維タイプ(伸縮、剪断、曲げ)を形成することで作られます。これらの繊維は、伸ばす、破る、または永久変形(塑性変形)を受けることができます。

ソフトボディ
ソフトボディオブジェクトは、オブジェクトの内部全体にファイバーが配置されており、追加の構造的サポートを提供します。

膨張式ソフトボディ
このソフトボディタイプは、浮力オプションを使用することで、オブジェクトを徐々に膨張させ、空中に浮かせることができます。

ファイバー
NodeWorksのファイバーは、アーティストがシステム内の各ファイバーを個別に選択し調整できるほか、ファイバーの破断のタイミングと位置を正確に制御可能です。

